
07 June 2023
Now that we got the Why? out of the way in part 1. Let’s face the difficult challenge on what DevRel Metrics we should collect in the first place.

01 June 2023
Metrics are the bane of existence for DevRel folks out there. At least in my perception. There seems to be a state of constant confusion and vague advice. I even watched a panel discussion about metrics once, where everybody seemed to avoid giving exact recommendations on how to tackle them.

20 March 2023
For my tutorial videos I want to provide high-quality subtitles. But I did not want to write them myself as this is a tedious task.

13 February 2023
This week I wanted to load test a grails application under real conditions. So I needed a simple way to deploy a grails application to a real server (not my notebook).

26 January 2023
Das letzte Mal habe ich von den Features von Zümi erzählt. Dieses Mal möchte ich die Umsetzung des ersten Features beschreiben.
20 December 2022
Die letzten Jahre habe ich mich immer wieder für verschiedene nerdige Themen wie 3D-Druck, Raspberry Pi, Arduino und Elektronik interessiert. Aber ich habe mir nie die Zeit genommen was mit diesem Wissen umzusetzen.

20 December 2022
For the last few years, I’ve been interested in various nerdy topics like 3D printing, Raspberry Pi, Arduino and electronics. But I have never taken the time to do anything with this knowledge.

04 September 2022
Dieser Post basiert auf meinem Vortrag Stoizismus - Eine Praktische Philosophie für den IT-Alltag. Das Video dazu ist auf meiner Talkseite verlinkt.

04 September 2022
This post is based on my talk Stoicism - A Practical Philosophy for Everyday IT. The video for this is linked on my talk page.

29 August 2022
Nachdem ich im letzten Artikel das Was und Wie von Architecture Decision Records erläutert habe, geht es diesmal darum Architekturentscheidungen in den Kontext des arc42-Templates einzubetten.

20 March 2022
Im JavaLand gab es diesmal super leckere Törtchen - wohl auch Petit Fours genannt. Ich dachte erst, die würden viel zu süß sein, aber nein. Nach anfänglich einem einzelnen, konnte ich mich auf drei plus Espresso steigern.

22 November 2021
Do you remember the times when the biggest challenge to compile a project was to set up the correct build environment with all required dependencies?
02 November 2021
Nachdem ich im letzten Artikel hergeleitet habe, warum es eine gute Idee ist Entscheidungen zu dokumentieren, will ich heute das Was und das Wie beschreiben.
11 April 2021
Entscheidungen zu dokumentieren stellt meiner Erfahrung nach Verbindlichkeit und Transparenz her. Um Architekturentscheidungen zu dokumentieren hat sich für mich ein Format namens Architecture Decision Record (kurz ADR) bewährt.

21 February 2021
Jedesmal, wenn ich zu Besuch bei meiner Großmutter war, konnte ich wählen, welche Torte es Sonntags geben sollte. Zur Auswahl standen Schwarzwälder Kirsch und Prinzregenten. Meist wurde es die Schwarzwälder Kirsch. Das Originalrezept ist leider nicht überliefert, es war aber natürlich bei weitem Besser als alles, was ich an Schwarzwälder Kirsch sonst vorgesetzt bekommen habe. Das lag zum einen an der leckeren Buttercreme (nein, Sahne geht gar nicht!) zum anderen aber auch an den leckeren handgeraspelten Schoko-Raspeln.

11 November 2020
Did you ever wish to be able to create more "dynamic" documents with AsciiDoc?
29 August 2020
We are still in a situation where working from home is the normal situation. And while maybe you already got enough webcams to solve your conferencing problems, here are two new ideas.

03 July 2020
Wer sich mit dem Thema Video-Streaming beschäftigt kennt sie unweigerlich: Greenscreens. Aber auch in der Zeit der Online-Meetings und Zuhausearbeit kann mit ein klein wenig Aufwand ein Online-Meeting aufgepeppt werden.

16 May 2020
As promised, I gave some of the tutorials from my last post a try. Here is what I learned so far.
01 May 2020
Before Corona, I was quite happy with my build-in webcam together with an additional external logitec C920HD. The logitec mainly replaced my build-in cam for my company notebook - it has a far better quality.
09 March 2020
Some time ago, I attended a talk by Bernd Rücker. I can't remember the talk anymore (probably something about workflows and decisions), but I remember that he set up a camera and self-recorded his talk. After the talk, he used the coffee break to post-process the video and upload it to youtube.
27 July 2019
Manchen Sprechern hört man einfach gerne zu und bei anderen möchte man trotz eines interessanten Themas einfach nur den Raum verlassen. Viele Dinge beim Vortragen kommen mit der Zeit. Darunter fällt für mich die nötige Gelassenheit, eine klarere Ausdrucksweise und ein gewisser Witz. Diese Dinge können aus meiner Erfahrung die wenigstens Sprecher, die noch nicht lange vor Publikum sprechen. Das sieht man eher bei erfahrenen Sprechern mit mehreren Jahren Erfahrung.
27 July 2019
Mutationstesten ist ein Verfahren, um Tests aussagekräftiger zu machen. Es ist quasi der Goldstandard unter den Testabdeckungsmetriken. Warum? Es prüft nicht nur, ob eine Zeile Code abgedeckt wurde, sondern auch, ob der/die dazugehörige(n) Test(s) tatsächlich Fehler in dieser Zeile finden können. Dazu werden kleine absichtlich kleine Fehler in den Code eingebaut (Mutationen), die von der Testsuite gefunden werden sollten. Wie das alles genau aussieht, werde ich demnächst beschreiben.
27 July 2019
Das DRY – Don’t Repeat Yourself – Prinzip haben die meisten Entwickler*innen als wichtiges Prinzip verinnerlicht.
27 July 2019
Mit das Interessanteste an einem Vortrag sind die anschließenden Fragen. Beim letzten Mal hatte ich das Gefühl die Fragen zum Mutationstesten nicht zufriedenstellend beantwortet zu haben. Deswegen versuche ich das, in den nächsten Blogs nachzuholen.

27 July 2019
Im letzten Blog ging es um Zeilenüberdeckung.

27 July 2019
In den letzten beiden Blogposts ging es um die Überdeckungsmaße Zweigüberdeckung Zeilenüberdeckung. Die Zweigüberdeckung ist ein stärkeres Maß für die Qualität der Abdeckung, da sie die Zeilenüberdeckung enthält. Sie ist also eine echte Obermenge.

27 July 2019
Wie letzte Woche angekündigt, werde ich diese Woche beginnen, die verschiedenen Überdeckungsmaße für Code vorzustellen. Als Beispielprojekt habe ich mir das Game of Life von Conway ausgesucht, was als interessante Übungsaufgabe Einiges an Logik hergibt.
27 July 2019
Das Buch soll als Vorbereitung für die Prüfung zum iSAQB Certified Professional for Software Architecture Foundation Level dienen. Dazu soll es auf dem aufbauend auf dem Lehrplan alles notwendige Wissen enthalten, das zum Bestehen der Prüfung notwendig ist.
01 April 2019
Windows 10 together with the Windows Subsystem for Linux (WSL) is now a great OS for development. You can easily switch between the powershell and bash and thus test your code on both systems.

02 November 2018
Hacktoberfest turned October into the most productive month of the last year in regards to docToolchain:
10 August 2018
When you write integration tests for your web application, you certainly need an http client. But there are many on the market - too many and all with different approaches.
05 February 2018
As architect, you are often reminded that you should model your architecture and not just draw diagrams. But have you ever seen a real architecture model?

28 January 2018

21 January 2018

14 January 2018
Some thing you just have to experience yourself before you realize it. One of those things is the power of open source.

07 January 2018
The year is already seven days old, but it is still time to take a quick look back.

29 December 2017

08 November 2017

18 October 2017
01 May 2017
The last few days I had to learn the hard way that plantUML (as part of asciidoctor-diagram) is not a frient of asciidoctor-pdf.
10 October 2016
Last week, I had the chance to attend a three day training on how to systematically improve software systems. It is called "IMPROVE" and is given by Dr. Peter Hruschka and Dr. Gernot Starke. The german description can be found here: http://www.arc42.de/improve.html
09 May 2016
There still seem to be some Java-Developers who are afraid of mixing their Java codebase with the power of Groovy.

30 April 2016
From time to time I stumble upon a web application which lets you write notebooks like the ones you know from Mathematica. They let you mix formatted text which explains your code with code snippets. The output of those snippets is displayed and the code builds up snippet by snippet.
28 April 2016
Bad news first: I guess I do not belong to the target group of the Wacom Bamboo Spark :-)
06 April 2016
When working in a web environment, you often have to transfer arbitrary data like lists or maps as String of the network.
10 March 2016
Zwei Tage Javaland liegen gerade hinter mir. Zusammen mit Tobias Kraft hatte ich die tolle Gelegenheit unseren Vortrag über Spock und Geb nochmal vor einem größeren Publikum vorzutragen.

14 August 2015
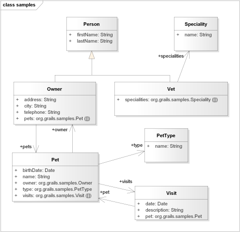
A Grails project can quickly grow into larger applications. In order to still keep an overview, some architecture documentation is quite useful. One of the most useful diagrams to dive into an application is the domain class diagrams which shows you how your business or domain object interact.
16 July 2015
In two previous posts (Grails3.0 & Grails2.2) I described how to use Spock-Reports with Grails 3.0 and Grails 2.2.
14 July 2015
In a previous post I described how to use Spock-Reports with Grails 3.0.

12 July 2015
...but sometimes the tool makes a difference! I just came back from an interesting 3 day workshop on which I had a first chance to make use of my drawing equipment I bought recently. Originally, I wanted to draw some slides for my talk at Entwicklertag Karlsruhe but we later dropped the idea in favour of professional clip art.
11 July 2015
Spock-Reports is a great way to create better reports for Spock.
05 July 2015
Auf dem Entwicklertag Karlsruhe hatte ich zusammen mit Tobias Kraft mal wieder die Möglichkeit meine Ideen in einem Vortrag zu präsentieren. Mittlerweile ist sogar das Video zum Vortrag online.
15 March 2015
The new template engine for the Spock-Reports-Plugin is out. Let's build an asciidoc template with it.
14 March 2015
Since I experienced some problems when I tried to use the Spock-Reports-Plugin in Grails, I now tried to use it with Gradle.
03 March 2015
Just started my new blog. I've already had several blogs with more or less success, so why do I now start another? First of all because I don't what to be a ghost developer.